Data Lineage tool

Get a complete view of the flow of your data

Understand your data better, easily identify the impact of planned changes, and ensure regulatory compliance.

Dataedo has been named a 2020 Gartner Peer Insights Customers' Choice for Metadata Management Solutions. Read our reviews here.

Create a map of your data flow
with manual & automated data lineage

Data Lineage aims to show the complete data flow in a system, from start to finish. Dataedo allows you to extract lineage automatically or design flows manually and visualize how data moves through the system. You can then share interactive diagrams with your team, so that everyone can trace data flows from source to destination.

dataedo

Visualize your data flow in detail

define_flows
Object-level data lineage
See how your data flows across your information systems.
define_flows
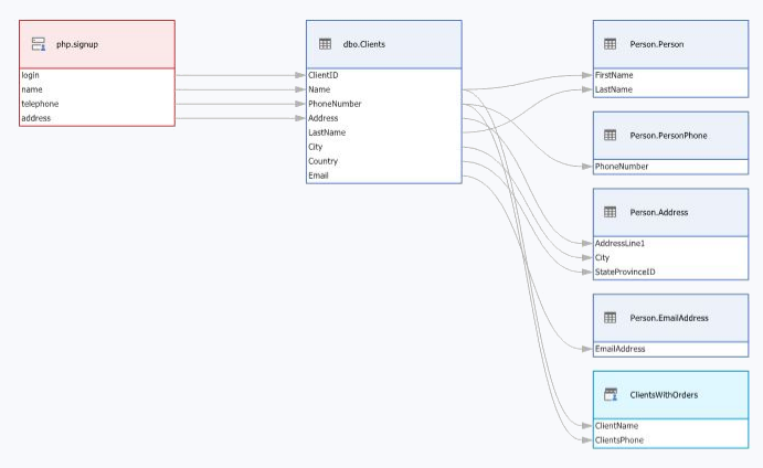
Column-level data lineage
Go even deeper and see data flows on a column level.

Manual & automated data lineage

define_flows
Automated data lineage
Extract lineage of views automatically from dependencies and SQL parsing.
Save time and get immediate results.
define_flows
Manual data lineage
Use manual data lineage to document unsupported tools & sources.
Paint the full picture of your data ecosystem.

Get more context around your data

Better understand sources of your data

Get a clear picture of how data flows through your systems. Understand where the data is coming from, where it is going and how it is transformed. Create enterprise-wide visibility into data lineage diagrams through our on-premises Web Catalog to improve data literacy and ensure transparency.

Dataedo
Dataedo

Trust your data and gain confidence in it

Increase trust in data and ensure accurate reporting through data lineage. Easily identify where particular data assets are coming from and evaluate their trustworthiness. Make more informed and faster business decisions.

Make changes with confidence

Easily identify impact of making changes to a particular data asset through Data Lieange diagrams. Increase productivity of IT and Data Teams and reduce cost & risk of updating your data sources.

Dataedo
Dataedo

Provide regulatory compliance

Understand where your PII data is coming from, how it flows through your systems and how it is transformed. Ensure regulatory compliance and avoid million-dollar fines.

Document and increase reliability of your data pipelines

Understand where your data is exctracted from, how it is transformed and where it is loaded through data lineage diagrams. Easily identify areas for potential improvements and speed up the process of finding errors.

Dataedo

How does data lineage work?

dataedo - how does lineage work
Data Objects or Columns

Data Objects are tables, files, collections or any object that store data. Now you can also do data lineage on column level.

Data Processors & Processes

Processors are any objects that move the data (stored procedures, scripts, ETL packages). Processes are atomic tasks within those processors.

Data Flows

Data movement from/to Data Objects through Data Processor.

Documentation process

1
2
3
1
Connect to a data source

Connect to your data sources & import tables, files, procedures and other objects or create them manually

 dataedo architecture
2
Define manual flows

Define processes & flows in drag&drop editor

 dataedo architecture
3
Share lineage diagrams

Share interactive data lineage diagrams with your team with web Data Catalog

 dataedo architecture

Understand your data ecosystem

Sources of tables
Understand where the data originates from. Easily identify sources of data for part icular tables - for example in your data warehouse.
Table usage
Easily perform impact analytics - understand where a particular object is being used, what elements, reports, or users eventual change will impact.
Layers of views and used tables
Databases often have multiple views and a complex hierarchy of dependencies. Data lineage provides a good overview of layers of views - which views are using other views and tables.
ETL processes
Understand the data flows of your ETL processes.
Data flows across systems
Understand system dependencies and how data flows across applications.
Column-level data lineage
Go deeper than the object level and define flows on a column level.
Take a product tour

Data lineage for all your data sources

Use cases

Data Warehousing & BI
Data Warehousing & BI

Document and allow everyone in your organization to understand how your data flows through your systems.

Database Development
Database Development

Make changes with confidence, speed up the process of finding errors and easily identify areas for potential improvements.

Data Governance and Quality
Data Governance and Quality

Track how your data moves through your systems to ensure regulatory compliance and improve risk management.

Data Analytics
Data Analytics

Uderstand complex data flows, evaluate trustworthiness of data, and indentify incorrect assumptions about data that could impact analysis.

Application Implementation
Application Implementation

Get a clear picture of datasets and how they are being used. Easily build and connect new application and avoid unnecessary data dupliaction.

Data Protection
Data Protection

Easily identify areas where data protection is the most important and ensure regulatory compliance.

Take a product tour

Why our customers love Dataedo?

Trusted by:

Bring data understanding to another level

Create comprehensive data documentation with Data Lineage diagrams

dataedo web catalog profiling