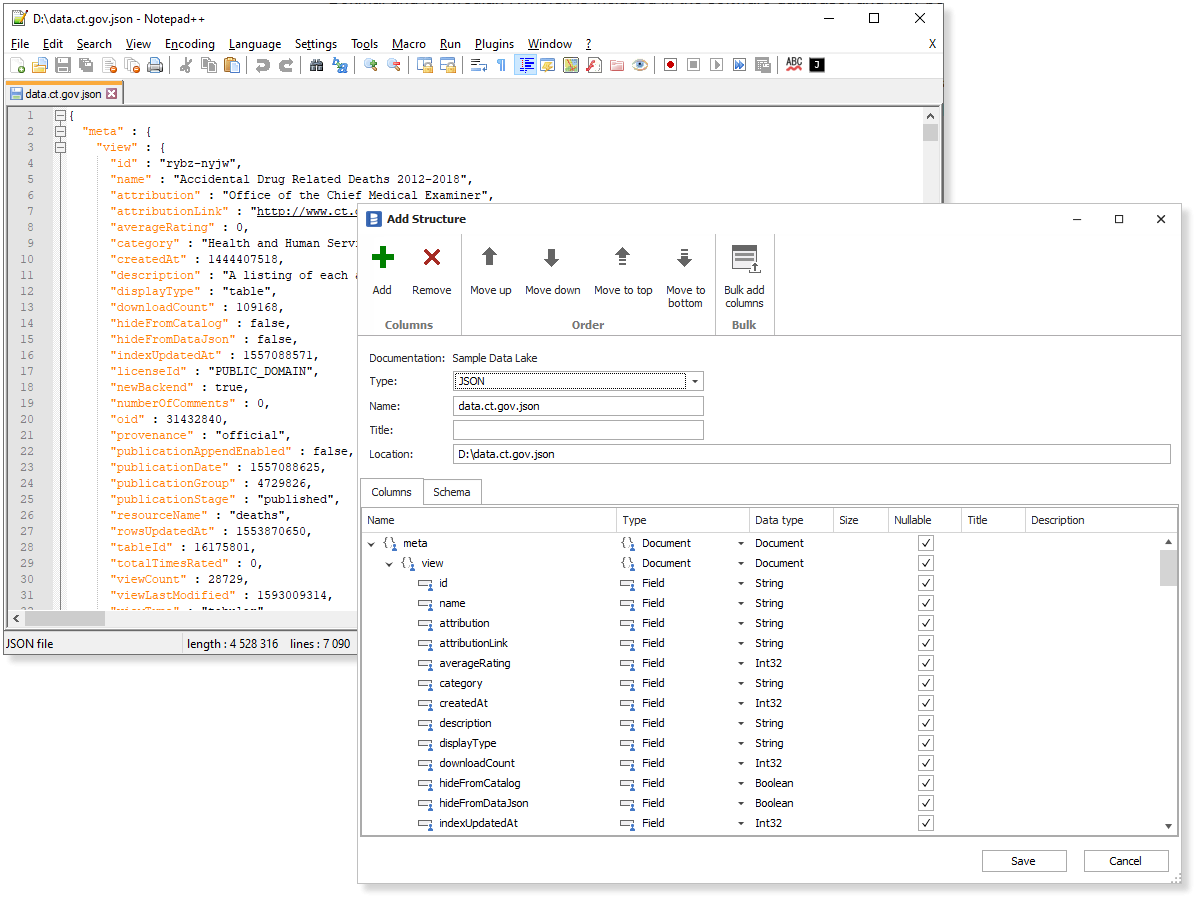
Dataedo 9.1 added support for JSON files. Dataedo scans JSON file and builds a structure that includes:
- Fields,
- Embedded documents,
- Arays,
- Document arrays.
Each field consists of:
- Field name,
- Data type (String, Boolean, Int32, Double, Document + arrays of those types, i.e. String[], ... )
- Field type (Field, Document, Array, Document Array)
To add JSON to the catalog right click on any database or Structures folder, choose Add Object, then Add/Import Structure, then select either Paste Document if you want to paste file content or Import from File if you would like to read from a file, select file from the disk. This will scan the content and open Structure designer with a parsed structure. You can use this window to edit names, data types and filed types and save with Save button.
