Dataedo from version 10.3 allows you to not only configure lineage on the object level but also to go deeper and define flows on a column level.
Designing in Dataedo Desktop
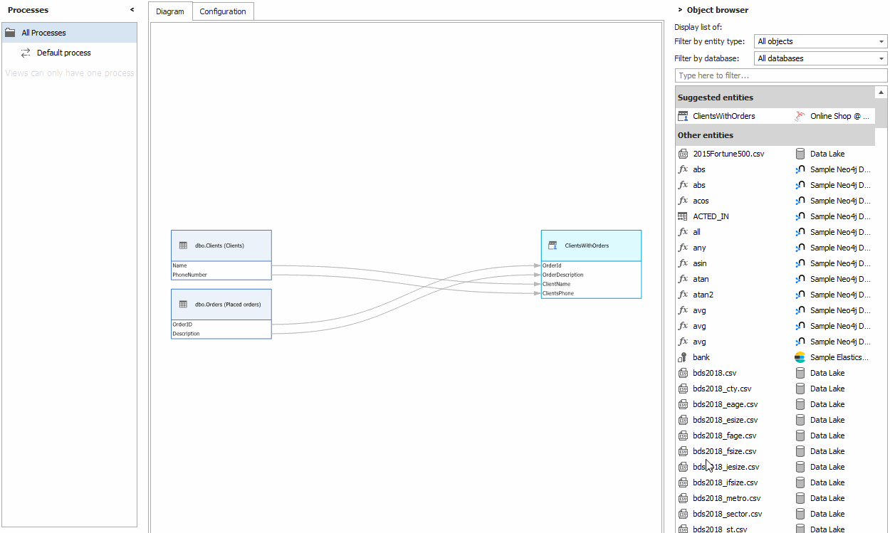
You can set column-level flows by enabling column-level lineage and setting inflow and correspondent outflow columns.

- You can enable column-level flows here.
- Here you define inflow and outflow columns (try handy right-click options like automatic matching).
- Here you can go through suggested entities.
Browsing in Dataedo Desktop
You can follow flows with Designer in Dataedo Desktop.

Browsing in Dataedo Web Catalog
In the Web Catalog, you can switch to viewing objects with column-level Data Lineage. Similarly, as with browsing only objects - you can follow the flow by clicking objects.

Mac Lewandowski