Dataedo from version 10.1 allows you to manually configure and browse how data flows between your objects and data sources.
What is Data Lineage
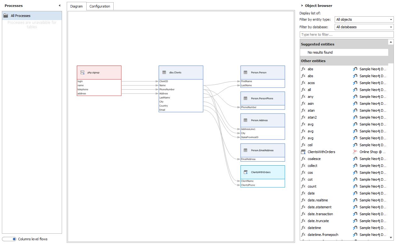
Data Lineage aims to show the complete data flow in a system, from start to finish. Usually, Data Lineage is understood as a tool which is visualizing how data moves through the system.
Data Lineage gives multiple benefits, just to mention a few:
- gives the viewer visibility over the flow,
- greatly simplifies the ability to understand data,
- speed up the process of finding errors,
- help with identifying potential improvements,
- is a source of knowledge when doing any changes.
Data Lineage in Dataedo
Data Lineage in Dataedo contains two parts. You can design flows using Dataedo Desktop and browse diagrams using Dataedo Web Catalog.
Designer
Designer for Data Lineage is only available in Dataedo Desktop.

Diagrams
DIagrams browser was initially only available in Web Catalog and currently, from version 10.3 it is also available in Desktop


In both above screenshots, you can see column-level lineage enabled, available from 10.3.
Mac Lewandowski